
This is a guide on how to integrate your data into the Agents Only platform, using V7 Darwin.

• Select Workflow Tab and attach Webhook stage

• Configure Webhook Settings URL: https://api.agentsonly.com/integrations/v7darwin
• Check “Retry if fails”
• Check “Include annotation data”
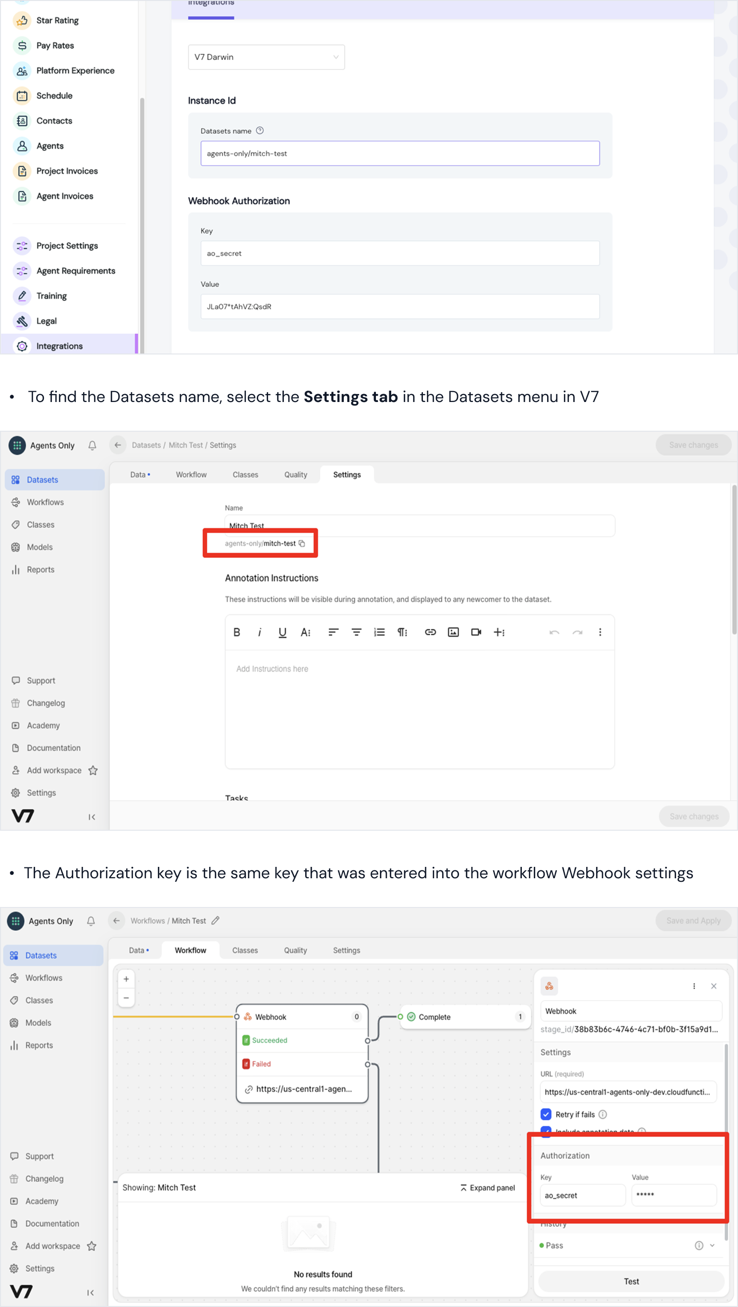
• Authentication Key: ao_secret
• Authentication Value: any value (We recommend to use password generator: at least 16 digits with uppercase, lowercase, numbers and symbols)

• Access Client Portal and go to Integrations page

Your V7 Darwin integration requires few steps before they can be integrated with Agents Only platform. Make sure the V7 Darwin project has already invited agents before you configured in your Client Portal.
• Go to Client Portal > Agents
• Agent Sync will run when pending agent move to training

• Set V7 Darwin user email
